Octodecimal│ENG1 Group Project
Heslington Hustle Group 18 (Cohort 2) Website
Home
Assessment 1
Deliverables (Old)
Client Interview Qs
Gantt Chart (Old)
Architecture (Old)
CRC Cards
Code Releases (Old)
Change report
Change2.pdf
Req2.pdf
Arch2.pdf
Plan2.pdf
Risk2.pdf
Risk Monitoring
Kanban Board
Gantt Charts
Logbook
Architecture
Implementation
Impl2.pdf
Code
Executable JAR
Testing
Test2.pdf
Manual Test
User Evaluation
Eval2.pdf
Interview Structure
Continuous Integration
CI2.pdf
Architecture Diagrams
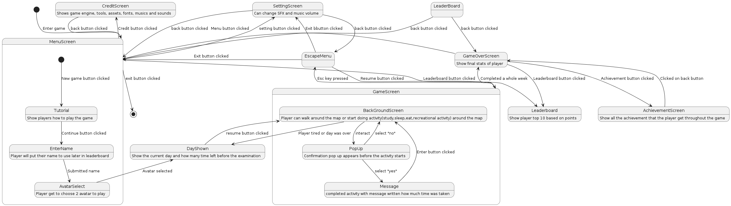
State Diagram
Class Diagram